Intro(网络栈) #
直接往网卡发送数据 #
通过对网络模型以及 tcp/ip 协议栈的了解,是可以不通过协议栈处理而使用系统调用直接往网卡上面发送数据的。示例如下:(在 linux 上面的实验,macosx 因为限制原因,修改不了 MAC source address,但是 Linux 完全没有问题。)
抓包命令sudo tcpdump -i eth0 arp -w nic.pcap, nic.pcap file download
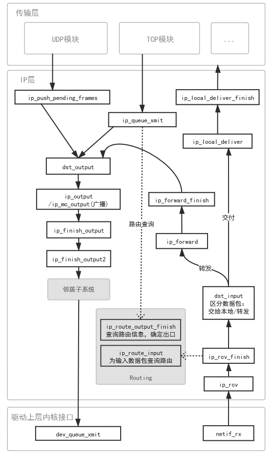
网络堆栈 #

协议分层 #

Reference #
- https://www.cs.dartmouth.edu/~sergey/netreads/path-of-packet/Network_stack.pdf
- https://xingkunz.github.io/2020/02/25/Linux网络内核源码分析-网络层之IP层处理/
- https://cloud.tencent.com/developer/article/1548027
comments powered by Disqus